Приказ ФНС России от 26.12.2025 N ЕД-7-21/1278@
МИНИСТЕРСТВО ФИНАНСОВ РОССИЙСКОЙ ФЕДЕРАЦИИ
ФЕДЕРАЛЬНАЯ НАЛОГОВАЯ СЛУЖБА
ПРИКАЗ
от 26 декабря 2025 г. N ЕД-7-21/1278@
ОБ УТВЕРЖДЕНИИ ФОРМЫ И ФОРМАТА СООБЩЕНИЯ
ОБ ИСЧИСЛЕННЫХ НАЛОГОВЫМ ОРГАНОМ СУММАХ ТРАНСПОРТНОГО
НАЛОГА, НАЛОГА НА ИМУЩЕСТВО ОРГАНИЗАЦИЙ, ЗЕМЕЛЬНОГО НАЛОГА
(АВАНСОВЫХ ПЛАТЕЖЕЙ ПО НАЛОГАМ) В ЭЛЕКТРОННОЙ ФОРМЕ
В соответствии с абзацем первым пункта 4 статьи 31 части первой Налогового кодекса Российской Федерации, абзацем первым пункта 5, абзацем четвертым пункта 7 статьи 363, абзацем третьим пункта 6 статьи 386, абзацем первым пункта 5 статьи 397 части второй Налогового кодекса Российской Федерации, абзацем первым пункта 1, подпунктом 5.9.37 пункта 5 Положения о Федеральной налоговой службе, утвержденного постановлением Правительства Российской Федерации от 30.09.2004 N 506, в целях организации деятельности по составлению сообщений об исчисленных налоговыми органами суммах транспортного налога, налога на имущество организаций, земельного налога (авансовых платежей по налогам), а также в связи с принятием Федерального закона от 28.11.2025 N 425-ФЗ "О внесении изменений в части первую и вторую Налогового кодекса Российской Федерации, отдельные законодательные акты Российской Федерации и признании утратившими силу законодательных актов (отдельных положений законодательных актов) Российской Федерации" приказываю:
1. Утвердить:
форму "Сообщение об исчисленных налоговым органом суммах транспортного налога, налога на имущество организаций, земельного налога (авансовых платежей по налогам)" согласно приложению N 1 к настоящему приказу;
формат сообщения об исчисленных налоговым органом суммах транспортного налога, налога на имущество организаций, земельного налога (авансовых платежей по налогам) в электронной форме согласно приложению N 2 к настоящему приказу.
2. Признать утратившим силу приказ Федеральной налоговой службы от 16.07.2021 N ЕД-7-21/667@ "Об утверждении формы сообщения об исчисленных налоговым органом суммах транспортного налога, налога на имущество организаций, земельного налога" (зарегистрирован Министерством юстиции Российской Федерации 18.08.2021, регистрационный N 64670).
3. Установить, что настоящий приказ вступает в силу с 1 апреля 2027 года и применяется начиная с формирования сообщения об исчисленных налоговым органом суммах транспортного налога, налога на имущество организаций, земельного налога (авансовых платежей по налогам), соответственно, за налоговый период 2027 года и первый отчетный период 2027 года.
4. Контроль за исполнением настоящего приказа возложить на заместителя руководителя Федеральной налоговой службы, координирующего методологическое обеспечение работы налоговых органов по вопросам исчисления, полноты и своевременности уплаты транспортного налога, налога на имущество организаций, земельного налога.
Руководитель
Федеральной налоговой службы
Д.В.ЕГОРОВ
Приложение N 1
к приказу ФНС России
от 26.12.2025 N ЕД-7-21/1278@
Форма по КНД 1160308
Сообщение
об исчисленных налоговым органом суммах транспортного налога, налога на имущество организаций, земельного налога (авансовых платежей по налогам)
N ____________ от ____________
НАИМЕНОВАНИЕ
НАЛОГОПЛАТЕЛЬЩИКА - ОРГАНИЗАЦИИ:
Налогоплательщик - организация (ее обособленное подразделение) в соответствии с пунктом 6 статьи 363 Налогового кодекса Российской Федерации при наличии предусмотренных законодательством о налогах и сборах оснований, влекущих перерасчет суммы ранее исчисленного налога (авансового платежа по налогу), вправе представить в налоговый орган пояснения в связи с настоящим сообщением.
ИНН <1>:
СРОК УПЛАТЫ НАЛОГА (АВАНСОВОГО ПЛАТЕЖА ПО НАЛОГУ) ПО НАСТОЯЩЕМУ СООБЩЕНИЮ:
По вопросам, связанным с содержанием настоящего сообщения, можно обращаться в налоговый орган, код которого указан в сообщении, либо в контакт-центр Федеральной налоговой службы (информацию о налоговых органах можно узнать на сайте www.nalog.gov.ru или в контакт-центре Федеральной налоговой службы).
Контактный телефон: (___) __________
НЕ ПОЗДНЕЕ "__" _______ 20__ г.
СУММА ПОДЛЕЖАЩЕГО УПЛАТЕ НАЛОГА (АВАНСОВОГО ПЛАТЕЖА ПО НАЛОГУ):
Наименование и адрес налогоплательщика - организации (ее обособленного подразделения):
Транспортный налог
(авансовый платеж по налогу):
руб.
Налог на имущество организаций
(авансовый платеж по налогу):
руб.
Земельный налог
(авансовый платеж по налогу):
руб.
ВСЕГО К УПЛАТЕ:
руб.
РАСЧЕТ ТРАНСПОРТНОГО НАЛОГА (АВАНСОВОГО ПЛАТЕЖА ПО НАЛОГУ)
Налоговый (отчетный) период
Налоговая база
Налоговая ставка (руб.)
Количество месяцев владения / 12
Повышающий коэффициент
Размер налоговых льгот (руб.)
Сумма исчисленного налога (авансового платежа по налогу) (руб.)
Объект налогообложения:
код по ОКТМО; код налогового органа
ПЕРЕРАСЧЕТ ТРАНСПОРТНОГО НАЛОГА (АВАНСОВОГО ПЛАТЕЖА ПО НАЛОГУ)
по сообщению об исчисленных налоговым органом суммах транспортного налога, налога на имущество организаций, земельного налога (авансовых платежей по налогам)
N __________ от ___________
Налоговый (отчетный) период
Налоговая база
Налоговая ставка (руб.)
Количество месяцев владения / 12
Повышающий коэффициент
Размер налоговых льгот (руб.)
Сумма исчисленного налога (авансового платежа по налогу) в результате перерасчета (руб.)
Объект налогообложения:
код по ОКТМО; код налогового органа
РАСЧЕТ НАЛОГА НА ИМУЩЕСТВО ОРГАНИЗАЦИЙ (АВАНСОВОГО ПЛАТЕЖА ПО НАЛОГУ)
Налоговый (отчетный) период
Налоговая база
Доля в праве
Налоговая ставка (%)
Количество месяцев владения / 12
Размер налоговых льгот (руб.)
Сумма исчисленного налога (авансового платежа по налогу) (руб.)
Объект налогообложения:
код по ОКТМО; код налогового органа
ПЕРЕРАСЧЕТ НАЛОГА НА ИМУЩЕСТВО ОРГАНИЗАЦИЙ (АВАНСОВОГО ПЛАТЕЖА ПО НАЛОГУ)
по сообщению об исчисленных налоговым органом суммах транспортного налога, налога на имущество организаций, земельного налога (авансовых платежей по налогам)
N __________ от ___________
Налоговый (отчетный) период
Налоговая база
Доля в праве
Налоговая ставка (%)
Количество месяцев владения / 12
Размер налоговых льгот (руб.)
Сумма исчисленного налога (авансового платежа по налогу) в результате перерасчета (руб.)
Объект налогообложения:
код по ОКТМО; код налогового органа
РАСЧЕТ ЗЕМЕЛЬНОГО НАЛОГА (АВАНСОВОГО ПЛАТЕЖА ПО НАЛОГУ)
Налоговый (отчетный) период
Налоговая база
Доля в праве
Налоговая ставка (%)
Количество месяцев владения / 12
Повышающий коэффициент
Размер налоговых льгот (руб.)
Сумма исчисленного налога (авансового платежа по налогу) (руб.)
Объект налогообложения:
код по ОКТМО; код налогового органа
ПЕРЕРАСЧЕТ ЗЕМЕЛЬНОГО НАЛОГА (АВАНСОВОГО ПЛАТЕЖА ПО НАЛОГУ)
по сообщению об исчисленных налоговым органом суммах транспортного налога, налога на имущество организаций, земельного налога (авансовых платежей по налогам)
N ___________ от ____________
Налоговый (отчетный) период
Налоговая база
Доля в праве
Налоговая ставка (%)
Количество месяцев владения / 12
Повышающий коэффициент
Размер налоговых льгот (руб.)
Сумма исчисленного налога (авансового платежа по налогу) в результате перерасчета (руб.)
Объект налогообложения:
код по ОКТМО; код налогового органа
Сведения, необходимые для перечисления налога (авансового платежа по налогу) в качестве единого налогового платежа в бюджетную систему Российской Федерации:
--------------------------------
<1> Идентификационный номер налогоплательщика.
Приложение N 2
к приказу ФНС России
от 26.12.2025 N ЕД-7-21/1278@
ФОРМАТ
СООБЩЕНИЯ ОБ ИСЧИСЛЕННЫХ НАЛОГОВЫМ ОРГАНОМ СУММАХ
ТРАНСПОРТНОГО НАЛОГА, НАЛОГА НА ИМУЩЕСТВО ОРГАНИЗАЦИЙ,
ЗЕМЕЛЬНОГО НАЛОГА (АВАНСОВЫХ ПЛАТЕЖЕЙ ПО НАЛОГАМ)
В ЭЛЕКТРОННОЙ ФОРМЕ
1. Настоящий формат описывает требования к XML-файлам (далее - файл обмена) передачи налоговым органом налогоплательщику - организации (ее обособленному подразделению, по месту нахождения которого зарегистрировано транспортное средство, далее - обособленное подразделение) сообщения об исчисленных налоговым органом суммах транспортного налога, налога на имущество организаций, земельного налога (авансовых платежей по налогам) в электронной форме.
2. Номер версии настоящего формата 5.01, часть 265_01.
3. Имя файла обмена должно иметь следующий вид:
1160308_O_P_Nl_GGGGMMDD_N2, где:
O - четырехразрядный код налогового органа;
P - идентификатор налогоплательщика - организации (ее обособленного подразделения) имеет вид:
девятнадцатиразрядный код (идентификационный номер налогоплательщика (далее - ИНН) и код причины постановки на учет (далее - КПП) организации (ее обособленного подразделения);
GGGGMMDD - дата формирования;
N 1, N 2 - идентификационные номера. Если документ состоит из нескольких файлов обмена, N 1 одинаковый для всех файлов обмена одного документа, N 2 уникален для каждого файла обмена независимо от принадлежности к документу.
Расширение имени файла обмена - XML. Расширение имени файла обмена может указываться как строчными, так и прописными буквами.
Параметры первой строки файла обмена
Первая строка XML-файла обмена должна иметь следующий вид:
<?xml version ="1.0" encoding ="windows-1251"?>
Имя файла, содержащего XML-схему файла обмена, должно иметь следующий вид:
ON_ISCHTRIMZEM_1_265_01_05_01, где xx - номер версии схемы.
Расширение имени файла - xsd.
XML-схема файла обмена приводится отдельным файлом и размещается на официальном сайте Федеральной налоговой службы в информационно-телекоммуникационной сети "Интернет".
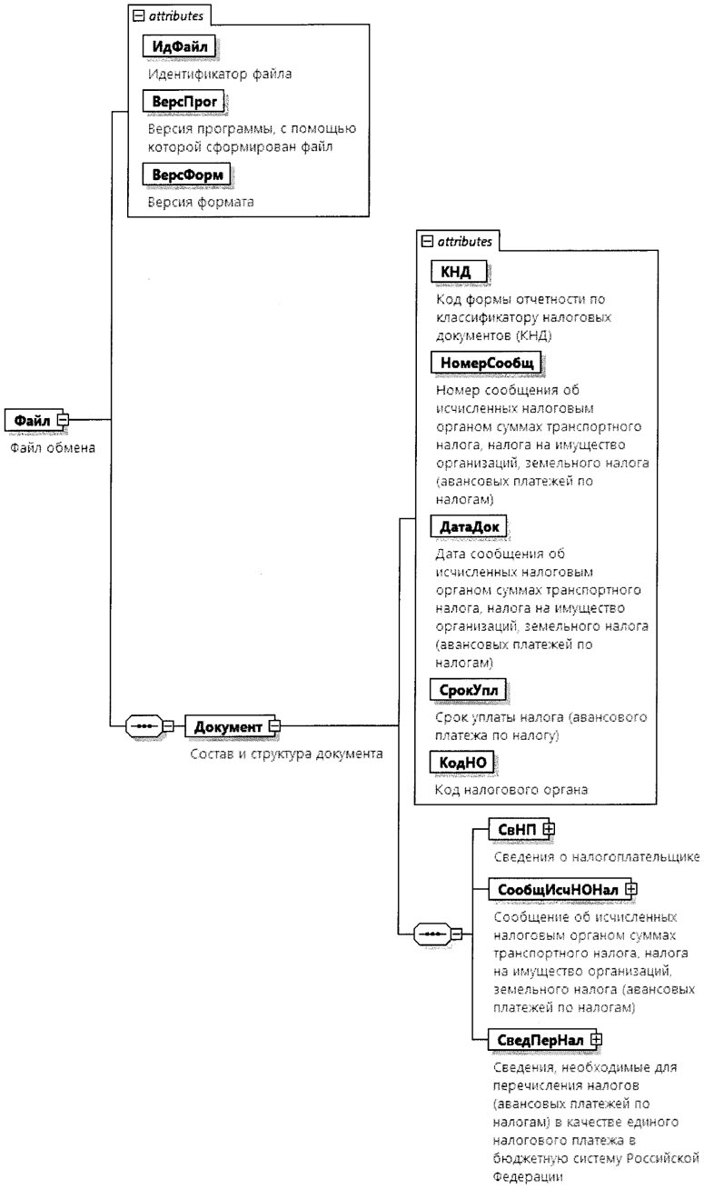
4. Логическая модель файла обмена представлена в виде диаграммы структуры файла обмена на рисунке 1 настоящего формата. Элементами логической модели файла обмена являются элементы и атрибуты XML-файла обмена. Перечень структурных элементов логической модели файла обмена и сведения о них приведены в таблицах 4.1 - 4.18 настоящего формата.
Для каждого структурного элемента логической модели файла обмена приводятся следующие сведения:
наименование элемента. Приводится полное наименование элемента. В строке таблицы могут быть описаны несколько элементов, наименования которых разделены символом "|". Такая форма записи применяется при наличии в файле обмена только одного элемента из описанных в этой строке;
сокращенное наименование (код) элемента. Приводится сокращенное наименование элемента. Синтаксис сокращенного наименования должен удовлетворять спецификации XML;
признак типа элемента. Может принимать следующие значения: "С" - сложный элемент логической модели (содержит вложенные элементы), "П" - простой элемент логической модели, реализованный в виде элемента XML-файла, "А" - простой элемент логической модели, реализованный в виде атрибута элемента XML-файла. Простой элемент логической модели не содержит вложенные элементы;
формат элемента. Формат элемента представляется следующими условными обозначениями: T - символьная строка; N - числовое значение (целое или дробное).
Формат символьной строки указывается в виде T(n-k) или T(=k), где: n - минимальное количество знаков, k - максимальное количество знаков, символ "-" - разделитель, символ "=" означает фиксированное количество знаков в строке. В случае если минимальное количество знаков равно 0, формат имеет вид T(0-k). В случае если максимальное количество знаков не ограничено, формат имеет вид T(n-).
Формат числового значения указывается в виде N(m.k), где: m - максимальное количество знаков в числе, включая целую и дробную часть числа без разделяющей десятичной точки и знака (для отрицательного числа), k - максимальное число знаков дробной части числа. Если число знаков дробной части числа равно 0 (то есть число целое), формат числового значения имеет вид N(m).
Для простых элементов, являющихся базовыми в XML, таких как элемент с типом "date", поле "Формат элемента" не заполняется. Для таких элементов в поле "Дополнительная информация" указывается тип базового элемента;
признак обязательности элемента определяет обязательность наличия элемента (совокупности наименования элемента и его значения) в файле обмена. Признак обязательности элемента может принимать следующие значения: "О" - наличие элемента в файле обмена обязательно; "Н" - наличие элемента в файле обмена необязательно, то есть элемент может отсутствовать. Если элемент принимает ограниченный перечень значений (по классификатору, кодовому словарю), признак обязательности элемента дополняется символом "К". В случае если количество реализаций элемента может быть более одной, признак обязательности элемента дополняется символом "М".
К вышеперечисленным признакам обязательности элемента может добавляться значение "У" в случае описания в XML-схеме условий, предъявляемых к элементу в файле обмена, описанных в графе "Дополнительная информация";
дополнительная информация содержит, при необходимости, требования к элементу файла обмена, не указанные ранее. Для сложных элементов указывается ссылка на таблицу, в которой описывается состав данного элемента. Для элементов, принимающих ограниченный перечень значений из классификатора (кодового словаря), указывается соответствующее наименование классификатора (кодового словаря) или приводится перечень возможных значений.

Рисунок 1. Диаграмма структуры файла обмена
Таблица 4.1
Файл обмена (Файл)
Наименование элемента
Сокращенное наименование (код) элемента
Признак типа элемента
Формат элемента
Признак обязательности элемента
Дополнительная информация
Идентификатор файла
ИдФайл
А
T(1-255)
ОУ
Содержит (повторяет) имя сформированного файла (без расширения)
Версия программы, с помощью которой сформирован файл
ВерсПрог
А
T(1-40)
О
Версия формата
ВерсФорм
А
T(1-5)
О
Принимает значение: 5.01
Состав и структура документа
Документ
С
О
Состав элемента представлен в таблице 4.2
Таблица 4.2
Состав и структура документа (Документ)
Наименование элемента
Сокращенное наименование (код) элемента
Признак типа элемента
Формат элемента
Признак обязательности элемента
Дополнительная информация
Код формы документа по классификатору налоговых документов (КНД)
КНД
А
T(=7)
ОК
Типовой элемент <КНДТип>.
Принимает значение: 1160308
Номер сообщения об исчисленных налоговым органом суммах транспортного налога, налога на имущество организаций, земельного налога (авансовых платежей по налогам)
НомерСообщ
А
T(1-38)
О
Дата сообщения об исчисленных налоговым органом суммах транспортного налога, налога на имущество организаций, земельного налога (авансовых платежей по налогам)
ДатаДок
А
T(=10)
О
Типовой элемент <ДатаТип>.
Дата в формате ДД.ММ.ГГГГ
Срок уплаты налога (авансового платежа по налогу)
СрокУпл
А
T(=10)
О
Типовой элемент <ДатаТип>.
Дата в формате ДД.ММ.ГГГГ
Код налогового органа
КодНО
А
T(=4)
О
Типовой элемент <СОНОТип>
Сведения о налогоплательщике - организации (ее обособленном подразделении)
СвНП
С
О
Состав элемента представлен в таблице 4.3
Сообщение об исчисленных налоговым органом суммах транспортного налога, налога на имущество организаций, земельного налога (авансовых платежей по налогам)
СообщИсчНОНал
С
О
Состав элемента представлен в таблице 4.5
Сведения, необходимые для перечисления налога (авансового платежа по налогу) в качестве единого налогового платежа в бюджетную систему Российской Федерации
СведПерНал
С
О
Состав элемента представлен в таблице 4.12
Таблица 4.3
Сведения о налогоплательщике - организации (ее обособленном
подразделении) (СвНП)
Наименование элемента
Сокращенное наименование (код) элемента
Признак типа элемента
Формат элемента
Признак обязательности элемента
Дополнительная информация
Налогоплательщик - организация
НПЮЛ
С
О
Состав элемента представлен в таблице 4.4
Таблица 4.4
Налогоплательщик - организация (НПЮЛ)
Наименование элемента
Сокращенное наименование (код) элемента
Признак типа элемента
Формат элемента
Признак обязательности элемента
Дополнительная информация
Наименование налогоплательщика - организации (ее обособленного подразделения)
НаимОрг
А
T(1-1000)
О
ИНН
ИННЮЛ
А
T(=10)
О
Типовой элемент <ИННЮЛТип>
Таблица 4.5
Сообщение об исчисленных налоговым органом
суммах транспортного налога, налога на имущество
организаций, земельного налога (авансовых платежей
по налогам) (СообщИсчНОНал)
Наименование элемента
Сокращенное наименование (код) элемента
Признак типа элемента
Формат элемента
Признак обязательности элемента
Дополнительная информация
Транспортный налог (авансовый платеж по налогу)
ТрНалог
С
НУ
Состав элемента представлен в таблице 4.6.
Элемент обязателен при отсутствии элементов <НалогИмОрг> и <ЗемНалог>
Налог на имущество организаций (авансовый платеж по налогу)
НалогИмОрг
С
НУ
Состав элемента представлен в таблице 4.8.
Элемент обязателен при отсутствии элементов <ТрНалог> и <ЗемНалог>
Земельный налог (авансовый платеж по налогу)
ЗемНалог
С
НУ
Состав элемента представлен в таблице 4.10.
Элемент обязателен при отсутствии элементов <ТрНалог> и <НалогИмОрг>
Таблица 4.6
Транспортный налог (авансовый платеж по налогу) (ТрНалог)
Наименование элемента
Сокращенное наименование (код) элемента
Признак типа элемента
Формат элемента
Признак обязательности элемента
Дополнительная информация
Сумма подлежащего уплате налога (авансового платежа по налогу)
СумНалПУ
А
N(15)
О
Расчет транспортного налога (авансового платежа по налогу)
РасчТрНал
С
НМУ
Типовой элемент <СведТСТип>.
Состав элемента представлен в таблице 4.13.
Элемент обязателен при отсутствии элемента <ПерТрНал>
Перерасчет транспортного налога (авансового платежа по налогу)
ПерТрНал
С
НМУ
Состав элемента представлен в таблице 4.7.
Элемент обязателен при отсутствии элемента <РасчТрНал>
Таблица 4.7
Перерасчет транспортного налога (авансового платежа
по налогу) (ПерТрНал)
Наименование элемента
Сокращенное наименование (код) элемента
Признак типа элемента
Формат элемента
Признак обязательности элемента
Дополнительная информация
Номер сообщения об исчисленных налоговым органом суммах транспортного налога, налога на имущество организаций, земельного налога (авансовых платежей по налогам)
НомерСообщ
А
T(1-38)
О
Дата сообщения об исчисленных налоговым органом суммах транспортного налога, налога на имущество организаций, земельного налога (авансовых платежей по налогам)
ДатаСообщ
А
T(=10)
О
Типовой элемент <ДатаТип>.
Дата в формате ДД.ММ.ГГГГ
Сведения о транспортном средстве, по которому проводится перерасчет транспортного налога (авансового платежа по налогу)
СведТСПер
С
ОМ
Типовой элемент <СведТСТип>.
Состав элемента представлен в таблице 4.13
Таблица 4.8
Налог на имущество организаций (авансовый платеж
по налогу) (НалогИмОрг)
Наименование элемента
Сокращенное наименование (код) элемента
Признак типа элемента
Формат элемента
Признак обязательности элемента
Дополнительная информация
Сумма подлежащего уплате налога (авансового платежа по налогу)
СумНалПУ
А
N(15)
О
Расчет налога на имущество организаций (авансового платежа по налогу)
РасчИмНал
С
НМУ
Типовой элемент <СведИмОргТип>.
Состав элемента представлен в таблице 4.15.
Элемент обязателен при отсутствии элемента <ПерНалИм>
Перерасчет налога на имущество организаций (авансового платежа по налогу)
ПерИмНал
С
НМУ
Состав элемента представлен в таблице 4.9.
Элемент обязателен при отсутствии элемента <РасчНалИм>
Таблица 4.9
Перерасчет налога на имущество организаций (авансового
платежа по налогу) (ПерИмНал)
Наименование элемента
Сокращенное наименование (код) элемента
Признак типа элемента
Формат элемента
Признак обязательности элемента
Дополнительная информация
Номер сообщения об исчисленных налоговым органом суммах транспортного налога, налога на имущество организаций, земельного налога (авансовых платежей по налогам)
НомерСообщ
А
T(1-38)
О
Дата сообщения об исчисленных налоговым органом суммах транспортного налога, налога на имущество организаций, земельного налога (авансовых платежей по налогам)
ДатаСообщ
А
T(=10)
О
Типовой элемент <ДатаТип>.
Дата в формате ДД.ММ.ГГГГ
Сведения об объекте недвижимого имущества, по которому проводится перерасчет налога на имущество организаций (авансового платежа по налогу)
СведИмОргПер
С
ОМ
Типовой элемент <СведИмОргТип>.
Состав элемента представлен в таблице 4.15
Таблица 4.10
Земельный налог (авансовый платеж по налогу) (ЗемНалог)
Наименование элемента
Сокращенное наименование (код) элемента
Признак типа элемента
Формат элемента
Признак обязательности элемента
Дополнительная информация
Сумма подлежащего уплате налога (авансового платежа по налогу)
СумНалПУ
А
N(15)
О
Расчет земельного налога (авансового платежа по налогу)
РасчЗемНал
С
НМУ
Типовой элемент <СведЗУТип>.
Состав элемента представлен в таблице 4.17.
Элемент обязателен при отсутствии элемента <ПерЗемНал>
Перерасчет земельного налога (авансового платежа по налогу)
ПерЗемНал
С
НМУ
Состав элемента представлен в таблице 4.11.
Элемент обязателен при отсутствии элемента <РасчЗемНал>
Таблица 4.11
Перерасчет земельного налога (авансового платежа
по налогу) (ПерЗемНал)
Наименование элемента
Сокращенное наименование (код) элемента
Признак типа элемента
Формат элемента
Признак обязательности элемента
Дополнительная информация
Номер сообщения об исчисленных налоговым органом суммах транспортного налога, налога на имущество организаций, земельного налога (авансовых платежей по налогам)
НомерСообщ
А
T(1-38)
О
Дата сообщения об исчисленных налоговым органом суммах транспортного налога, налога на имущество организаций, земельного налога (авансовых платежей по налогам)
ДатаСообщ
А
T(=10)
О
Типовой элемент <ДатаТип>.
Дата в формате ДД.ММ.ГГГГ
Сведения о земельном участке, по которому проводится перерасчет земельного налога
СведЗУПер
С
ОМ
Типовой элемент <СведЗУТип>.
Состав элемента представлен в таблице 4.17
Таблица 4.12
Сведения, необходимые для перечисления налога (авансового
платежа по налогу) в качестве единого налогового платежа
в бюджетную систему Российской Федерации (СведПерНал)
Наименование элемента
Сокращенное наименование (код) элемента
Признак типа элемента
Формат элемента
Признак обязательности элемента
Дополнительная информация
Уникальный идентификатор начисления
УИН
А
T(=20)
О
Сумма налога
СумНал
А
N(18.2)
О
Статус
Статус
А
T(=2)
О
Код бюджетной классификации
КБК
А
T(=20)
ОК
Типовой элемент <КБКТип>
Код по ОКТМО
ОКТМО
А
T(=8) | T(=11)
ОК
Типовой элемент <ОКТМОТип>.
Принимает значение в соответствии с Общероссийским классификатором территорий муниципальных образований
БИК банка получателя
БИК
А
T(=9)
ОК
Типовой элемент <БИКТип>
Корреспондентский счет
КорСч
А
T(=20)
Н
Наименование банка
НаимБанк
А
T(1-1000)
О
Номер счета получателя платежа
НомСчПол
А
T(=20)
О
ИНН получателя платежа, налогового органа
ИННПол
А
T(=10)
О
Типовой элемент <ИННЮЛТип>
КПП получателя платежа, налогового органа
КПППол
А
T(=9)
О
Типовой элемент <КППТип>
Наименование получателя платежа
НаимПолуч
А
T(1-1000)
О
Таблица 4.13
Сведения о транспортном средстве (СведТСТип)
Наименование элемента
Сокращенное наименование (код) элемента
Признак типа элемента
Формат элемента
Признак обязательности элемента
Дополнительная информация
Налоговый (отчетный) период
НалПер
А
T(=7)
О
Код по ОКТМО
ОКТМО
А
T(=8) | T(=11)
ОК
Типовой элемент <ОКТМОТип>.
Принимает значение в соответствии с Общероссийским классификатором территорий муниципальных образований
Код налогового органа
КодНО
А
T(=4)
ОК
Типовой элемент <СОНОТип>
Объект налогообложения
НаимОбъект
А
T(1-500)
О
Указывается государственный регистрационный номер (знак) или иной идентификационный номер
Размер налоговых льгот (руб.)
РазмНалЛьг
А
N(15)
Н
Сумма исчисленного налога (авансового платежа по налогу) (руб.)
СумИсчНал
А
N(15)
О
Сведения об элементах для исчисления транспортного налога (авансового платежа по налогу)
НачислТС
С
НМ
Состав элемента представлен в таблице 4.14
Таблица 4.14
Сведения об элементах для исчисления транспортного налога
(авансового платежа по налогу) (НачислТС)
Наименование элемента
Сокращенное наименование (код) элемента
Признак типа элемента
Формат элемента
Признак обязательности элемента
Дополнительная информация
Налоговая база
НалБаза
А
N(14.2)
О
Налоговая ставка (руб.)
НалСтавка
А
N(8.2)
О
Количество месяцев владения/12
ВладенТС
А
T(=5)
О
Принимает значение в виде XX/12, где XX - количество месяцев владения в виде 01, 02 и иное
Повышающий коэффициент
ПовКоэф
А
N(2)
Н
Таблица 4.15
Сведения об объекте недвижимого имущества (СведИмОргТип)
Наименование элемента
Сокращенное наименование (код) элемента
Признак типа элемента
Формат элемента
Признак обязательности элемента
Дополнительная информация
Налоговый (отчетный) период
НалПер
А
T(=7)
О
Код по ОКТМО
ОКТМО
А
T(=8) | T(=11)
ОК
Типовой элемент <ОКТМОТип>.
Принимает значение в соответствии с Общероссийским классификатором территорий муниципальных образований
Код налогового органа
КодНО
А
T(=4)
ОК
Типовой элемент <СОНОТип>
Объект налогообложения
НомКадастрНИ
А
T(1-100)
О
Указывается кадастровый номер объекта недвижимого имущества
Размер налоговых льгот (руб.)
РазмНалЛьг
А
N(15)
Н
Сумма исчисленного налога (авансового платежа по налогу) (руб.)
СумИсчисл
А
N(15)
О
Сведения об элементах для исчисления налога на имущество организаций (авансового платежа по налогу)
НачислНИ
С
НМ
Состав элемента представлен в таблице 4.16
Таблица 4.16
Сведения об элементах для исчисления налога на имущество
организаций (авансового платежа по налогу) (НачислНИ)
Наименование элемента
Сокращенное наименование (код) элемента
Признак типа элемента
Формат элемента
Признак обязательности элемента
Дополнительная информация
Налоговая база
НалБаза
А
N(17.2)
О
Доля в праве
ДоляИмОрг
А
T(3-41)
Н
Представляется в виде простой правильной дроби
Налоговая ставка (%)
НалСтав
А
N(3.2)
О
Количество месяцев владения/12
ВладенИмОрг
А
T(=5)
О
Принимает значение в виде XX/12, где XX - количество месяцев владения в виде 01, 02 и иное
Таблица 4.17
Сведения о земельном участке (СведЗУТип)
Наименование элемента
Сокращенное наименование (код) элемента
Признак типа элемента
Формат элемента
Признак обязательности элемента
Дополнительная информация
Налоговый (отчетный) период
НалПер
А
T(=7)
О
Код по ОКТМО
ОКТМО
А
T(=8) | T(=11)
ОК
Типовой элемент <ОКТМОТип>.
Принимает значение в соответствии с Общероссийским классификатором территорий муниципальных образований
Код налогового органа
КодНО
А
T(=4)
ОК
Типовой элемент <СОНОТип>
Объект налогообложения
НомКадастрЗУ
А
T(1-100)
О
Указывается кадастровый номер земельного участка
Размер налоговых льгот (руб.)
РазмНалЛьг
А
N(15)
Н
Сумма исчисленного налога (авансового платежа по налогу) (руб.)
СумИсчисл
А
N(15)
О
Сведения об элементах для исчисления земельного налога (авансового платежа по налогу)
НачислЗУ
С
НМ
Состав элемента представлен в таблице 4.18
Таблица 4.18
Сведения об элементах для исчисления земельного налога
(авансового платежа по налогу) (НачислЗУ)
Наименование элемента
Сокращенное наименование (код) элемента
Признак типа элемента
Формат элемента
Признак обязательности элемента
Дополнительная информация
Налоговая база
НалБаза
А
N(17.2)
О
Доля в праве
ДоляЗУ
А
T(3-41)
Н
Представляется в виде простой правильной дроби
Налоговая ставка (%)
НалСтав
А
N(5.4)
О
Количество месяцев владения/12
ВладенЗУ
А
T(=5)
О
Принимает значение в виде XX/12, где XX - количество месяцев владения в виде 01, 02 и иное
Повышающий коэффициент
ПовКоэф
А
N(2)
Н