Приказ ФНС России от 13.11.2025 N ЕД-7-14/975@
МИНИСТЕРСТВО ФИНАНСОВ РОССИЙСКОЙ ФЕДЕРАЦИИ
ФЕДЕРАЛЬНАЯ НАЛОГОВАЯ СЛУЖБА
ПРИКАЗ
от 13 ноября 2025 г. N ЕД-7-14/975@
ОБ УТВЕРЖДЕНИИ ФОРМЫ И ФОРМАТА
ЗАПРОСА, ФОРМЫ И ФОРМАТА ВЫПИСКИ ИЗ ЕДИНОГО ГОСУДАРСТВЕННОГО
РЕЕСТРА НАЛОГОПЛАТЕЛЬЩИКОВ
В соответствии с абзацем восьмым пункта 8 статьи 84 Налогового кодекса Российской Федерации, абзацем вторым пункта 1, подпунктом 5.9.37 пункта 5 Положения о Федеральной налоговой службе, утвержденного постановлением Правительства Российской Федерации от 30.09.2004 N 506, а также в связи с принятием Федерального закона от 08.08.2024 N 259-ФЗ "О внесении изменений в части первую и вторую Налогового кодекса Российской Федерации и отдельные законодательные акты Российской Федерации о налогах и сборах" приказываю:
1. Утвердить:
форму "Запрос выписки из Единого государственного реестра налогоплательщиков" согласно приложению N 1 к настоящему приказу;
формат представления запроса выписки из Единого государственного реестра налогоплательщиков согласно приложению N 2 к настоящему приказу;
форму "Выписка из Единого государственного реестра налогоплательщиков в отношении российской организации" согласно приложению N 3 к настоящему приказу;
форму "Выписка из Единого государственного реестра налогоплательщиков в отношении иностранной организации" согласно приложению N 4 к настоящему приказу;
форму "Выписка из Единого государственного реестра налогоплательщиков в отношении физического лица" согласно приложению N 5 к настоящему приказу;
форму "Выписка из Единого государственного реестра налогоплательщиков об отсутствии сведений" согласно приложению N 6 к настоящему приказу.
2. Установить, что выписки из Единого государственного реестра налогоплательщиков в электронной форме представляются в формате XML-документа, созданного с использованием XML-схемы.
3. Признать утратившими силу:
приказ Федеральной налоговой службы от 11.08.2011 N ЯК-7-6/488@ "Об утверждении форм и форматов документов, используемых при постановке на учет и снятии с учета российских организаций и физических лиц, в том числе индивидуальных предпринимателей, в налоговых органах, а также порядка заполнения форм документов и порядка направления налоговым органом организации или физическому лицу, в том числе индивидуальному предпринимателю, свидетельства о постановке на учет в налоговом органе и (или) уведомления о постановке на учет в налоговом органе (уведомления о снятии с учета в налоговом органе) в электронном виде по телекоммуникационным каналам связи" (зарегистрирован Министерством юстиции Российской Федерации 14.09.2011, регистрационный N 21794);
приказ Федеральной налоговой службы от 16.04.2015 N ММВ-7-14/153@ "Об утверждении форм выписок из Единого государственного реестра налогоплательщиков" (зарегистрирован Министерством юстиции Российской Федерации 07.05.2015, регистрационный N 37165);
приказ Федеральной налоговой службы от 24.11.2020 N ЕД-7-14/837@ "Об утверждении формы уведомления о постановке на учет в налоговом органе организации в качестве крупнейшего налогоплательщика" (зарегистрирован Министерством юстиции Российской Федерации 25.12.2020, регистрационный N 61839);
приказ Федеральной налоговой службы от 12.10.2021 N ЕД-7-14/881@ "Об утверждении форм уведомления о постановке на учет российской организации в налоговом органе и уведомления о снятии с учета российской организации в налоговом органе" (зарегистрирован Министерством юстиции Российской Федерации 22.12.2021, регистрационный N 66498);
приказ Федеральной налоговой службы от 29.09.2022 N ЕД-7-14/882@ "О внесении изменения в приказ ФНС России от 11.08.2011 N ЯК-7-6/488@" (зарегистрирован Министерством юстиции Российской Федерации 01.11.2022, регистрационный N 70802);
абзацы пятый и шестой пункта 1 приказа Федеральной налоговой службы 08.05.2020 N ЕД-7-14/323@ "Об утверждении формы заявления физического лица о постановке на учет в налоговом органе, порядка ее заполнения, формата представления заявления физического лица о постановке на учет в налоговом органе в электронной форме, а также форм уведомления о постановке на учет физического лица в налоговом органе и уведомления о снятии с учета физического лица в налоговом органе" (зарегистрирован Министерством юстиции Российской Федерации 08.07.2020, регистрационный N 58864);
абзацы одиннадцатый - тринадцатый пункта 1 приказа Федеральной налоговой службы от 09.06.2020 N ЕД-7-14/376@ "Об утверждении форм, порядка их заполнения и форматов документов, используемых при учете иностранных организаций в налоговых органах" (зарегистрирован Министерством юстиции Российской Федерации 14.07.2020, регистрационный N 58925).
4. Настоящий приказ вступает в силу по истечении одного месяца со дня его официального опубликования.
5. Контроль за исполнением настоящего приказа возложить на заместителя руководителя Федеральной налоговой службы, координирующего вопросы государственной регистрации и учета юридических и физических лиц, а также иностранных организаций и граждан.
Руководитель
Федеральной налоговой службы
Д.В.ЕГОРОВ
Приложение N 1
к приказу ФНС России
от 13.11.2025 N ЕД-7-14/975@
Приложение N 1
к форме "Запрос выписки
из Единого государственного
реестра налогоплательщиков",
утвержденной приказом ФНС России
от 13.11.2025 N ЕД-7-14/975@
КОДЫ ВИДОВ ДОКУМЕНТОВ
Код
Наименование документа
01
Паспорт гражданина СССР
03
Свидетельство о рождении
10
Паспорт иностранного гражданина
11
Свидетельство о рассмотрении ходатайства о признании лица беженцем на территории Российской Федерации по существу
12
Вид на жительство в Российской Федерации
13
Удостоверение беженца
15
Разрешение на временное проживание в Российской Федерации
16
Временное удостоверение личности лица без гражданства в Российской Федерации
19
Свидетельство о предоставлении временного убежища на территории Российской Федерации
21
Паспорт гражданина Российской Федерации
23
Свидетельство о рождении, выданное уполномоченным органом иностранного государства
91
Иные документы, признаваемые в соответствии с законодательством Российской Федерации или в соответствии с международными договорами Российской Федерации в качестве документов, удостоверяющих личность налогоплательщика
Приложение N 2
к форме "Запрос выписки
из Единого государственного
реестра налогоплательщиков",
утвержденной приказом ФНС России
от 13.11.2025 N ЕД-7-14/975@
КОДЫ
СУБЪЕКТОВ РОССИЙСКОЙ ФЕДЕРАЦИИ И ИНЫХ ТЕРРИТОРИЙ
РОССИЙСКОЙ ФЕДЕРАЦИИ
Код
Наименование
01
Республика Адыгея
02
Республика Башкортостан
03
Республика Бурятия
04
Республика Алтай
05
Республика Дагестан
06
Республика Ингушетия
07
Кабардино-Балкарская Республика
08
Республика Калмыкия
09
Карачаево-Черкесская Республика
10
Республика Карелия
11
Республика Коми
12
Республика Марий Эл
13
Республика Мордовия
14
Республика Саха (Якутия)
15
Республика Северная Осетия - Алания
16
Республика Татарстан
17
Республика Тыва
18
Удмуртская Республика
19
Республика Хакасия
20
Чеченская Республика
21
Чувашская Республика
22
Алтайский край
23
Краснодарский край
24
Красноярский край
25
Приморский край
26
Ставропольский край
27
Хабаровский край
28
Амурская область
29
Архангельская область
30
Астраханская область
31
Белгородская область
32
Брянская область
33
Владимирская область
34
Волгоградская область
35
Вологодская область
36
Воронежская область
37
Ивановская область
38
Иркутская область
39
Калининградская область
40
Калужская область
41
Камчатский край
42
Кемеровская область - Кузбасс
43
Кировская область
44
Костромская область
45
Курганская область
46
Курская область
47
Ленинградская область
48
Липецкая область
49
Магаданская область
50
Московская область
51
Мурманская область
52
Нижегородская область
53
Новгородская область
54
Новосибирская область
55
Омская область
56
Оренбургская область
57
Орловская область
58
Пензенская область
59
Пермский край
60
Псковская область
61
Ростовская область
62
Рязанская область
63
Самарская область
64
Саратовская область
65
Сахалинская область
66
Свердловская область
67
Смоленская область
68
Тамбовская область
69
Тверская область
70
Томская область
71
Тульская область
72
Тюменская область
73
Ульяновская область
74
Челябинская область
75
Забайкальский край
76
Ярославская область
77
город федерального значения Москва
78
город федерального значения Санкт-Петербург
79
Еврейская автономная область
83
Ненецкий автономный округ
86
Ханты-Мансийский автономный округ - Югра
87
Чукотский автономный округ
89
Ямало-Ненецкий автономный округ
90
Запорожская область
91
Республика Крым
92
город федерального значения Севастополь
93
Донецкая Народная Республика
94
Луганская Народная Республика
95
Херсонская область
99
иные территории, включая город и космодром Байконур
Приложение N 3
к форме "Запрос выписки
из Единого государственного
реестра налогоплательщиков",
утвержденной приказом ФНС России
от 13.11.2025 N ЕД-7-14/975@
КОДЫ
ОСНОВАНИЙ УЧЕТА В НАЛОГОВЫХ ОРГАНАХ, УСТАНОВЛЕННЫХ НАЛОГОВЫМ
КОДЕКСОМ РОССИЙСКОЙ ФЕДЕРАЦИИ
Для российской организации
Код
Основание
01
Учет российской организации по месту нахождения
02
Учет российской организации в качестве крупнейшего налогоплательщика
03
Учет российской организации по месту нахождения обособленного подразделения
04
Учет российской организации по месту нахождения недвижимого имущества
05
Учет российской организации по месту нахождения земельных участков
06
Учет российской организации по месту нахождения транспортных средств
07
Учет российской организации по месту установки объекта (объектов) налогообложения налогом на игорный бизнес
08
Учет российской организации в качестве плательщика налога на добычу полезных ископаемых
09
Учет российской организации в качестве плательщика торгового сбора
10
Учет российской организации в связи с выполнением соглашения о разделе продукции
11
Учет российской организации в качестве участника договора инвестиционного товарищества - управляющего товарища
12
Учет российской организации в качестве управляющей компании закрытого паевого инвестиционного фонда (ЗПИФ)
Для иностранной организации
Код
Основание
13
Учет иностранной организации по месту нахождения филиала, представительства, иного обособленного подразделения
14
Учет иностранной организации в качестве крупнейшего налогоплательщика
15
Учет иностранной организации, осуществляющей на территории Российской Федерации деятельность, отвечающую признакам, предусмотренным пунктом 2 статьи 306 Налогового кодекса Российской Федерации, через зависимого агента
16
Учет международной организации, местом нахождения которой является территория Российской Федерации
17
Учет в налоговых органах дипломатического представительства, консульского учреждения (их отделений)
18
Учет иностранной организации по месту нахождения недвижимого имущества
19
Учет иностранной организации по месту нахождения земельных участков
20
Учет иностранной организации по месту нахождения транспортных средств
21
Учет иностранной организации в качестве плательщика налога на добычу полезных ископаемых
22
Учет иностранной организации в качестве плательщика торгового сбора
23
Учет иностранной организации в связи с выполнением соглашения о разделе продукции
24
Учет иностранной организации в качестве участника договора инвестиционного товарищества - управляющего товарища
25
Учет международной организации в качестве плательщика страховых взносов
26
Учет иностранной организации, оказывающей услуги в электронной форме, реализующей товары посредством электронных торговых площадок или являющейся налоговым агентом по налогу на доходы физических лиц
27
Учет иностранной организации в качестве налогового резидента Российской Федерации
28
Учет иностранной организации в связи с открытием счета в российском банке
Для физического лица
Код
Основание
29
Учет физического лица по месту жительства
30
Учет физического лица в качестве крупнейшего налогоплательщика
31
Учет физического лица по месту нахождения недвижимого имущества
32
Учет физического лица по месту нахождения земельных участков
33
Учет физического лица по месту нахождения транспортных средств
34
Учет физического лица в качестве плательщика налога на добычу полезных ископаемых
35
Учет физического лица в качестве плательщика торгового сбора
36
Учет физического лица в качестве адвоката
37
Учет физического лица в качестве нотариуса
38
Учет физического лица в качестве арбитражного управляющего
39
Учет физического лица в качестве оценщика
40
Учет физического лица в качестве патентного поверенного
41
Учет физического лица в качестве медиатора
42
Учет физического лица в качестве плательщика страховых взносов
43
Учет физического лица в качестве гражданина, самостоятельно оказывающего услуги другим лицам для личных, домашних и других подобных нужд
44
Учет физического лица в качестве плательщика налога на профессиональный доход
45
Учет индивидуального предпринимателя в качестве налогоплательщика патентной системы налогообложения
46
Учет иностранного работника по месту его пребывания
47
Учет иностранного гражданина, лица без гражданства по месту нахождения организации (месту жительства индивидуального предпринимателя) - источника выплаты доходов такому иностранному гражданину, лицу без гражданства на основании сведений о доходах такого лица
Приложение N 2
к приказу ФНС России
от 13.11.2025 N ЕД-7-14/975@
ФОРМАТ
ПРЕДСТАВЛЕНИЯ ЗАПРОСА ВЫПИСКИ ИЗ ЕДИНОГО ГОСУДАРСТВЕННОГО
РЕЕСТРА НАЛОГОПЛАТЕЛЬЩИКОВ
I. ОБЩИЕ ПОЛОЖЕНИЯ
1. Настоящий документ описывает требования к XML-файлам (далее - файл обмена) передачи в налоговые органы запроса выписки из Единого государственного реестра налогоплательщиков в электронной форме.
2. Номер версии настоящего формата 5.01, часть 600.
II. ОПИСАНИЕ ФАЙЛА ОБМЕНА
3. Имя файла обмена должно иметь следующий вид:
R_T_A_K_O_GGGGMMDDN, где:
R_T - префикс, принимающий значение UT_ZAPVIPEGRN;
A_K - идентификатор получателя информации, где: A - идентификатор получателя, которому направляется файл обмена, K - идентификатор конечного получателя, для которого предназначена информация из данного файла обмена. Передача файла от отправителя к конечному получателю (K) может осуществляться в несколько этапов через другие налоговые органы, осуществляющие передачу файла на промежуточных этапах, которые обозначаются идентификатором A. В случае передачи файла от отправителя к конечному получателю при отсутствии налоговых органов, осуществляющих передачу на промежуточных этапах, значения идентификаторов A и K совпадают. Каждый из идентификаторов (A и K) имеет вид для налоговых органов - четырехразрядный код налогового органа;
O - идентификатор отправителя информации имеет вид:
для организаций - девятнадцатиразрядный код (идентификационный номер налогоплательщика (далее - ИНН) и код причины постановки на учет (далее - КПП) организации (обособленного подразделения);
для физических лиц - двенадцатиразрядный код (ИНН физического лица, при наличии. При отсутствии ИНН - последовательность из двенадцати нулей);
GGGG - год формирования передаваемого файла, MM - месяц, DD - день;
N - идентификационный номер файла (длина - от 1 до 36 знаков. Идентификационный номер файла должен обеспечивать уникальность файла).
Расширение имени файла - XML. Расширение имени файла может указываться как строчными, так и прописными буквами.
Параметры первой строки файла обмена
Первая строка XML-файла должна иметь следующий вид:
<?xml version =" 1.0" encoding ="windows-1251"?>
Имя файла, содержащего XML-схему файла обмена, должно иметь следующий вид:
UT_ZAPVIPEGRN_1_600_00_05_01 _xx, где xx - номер версии схемы.
Расширение имени файла - xsd.
XML-схема файла обмена приводится отдельным файлом и размещается на официальном сайте Федеральной налоговой службы в информационно-телекоммуникационной сети "Интернет".
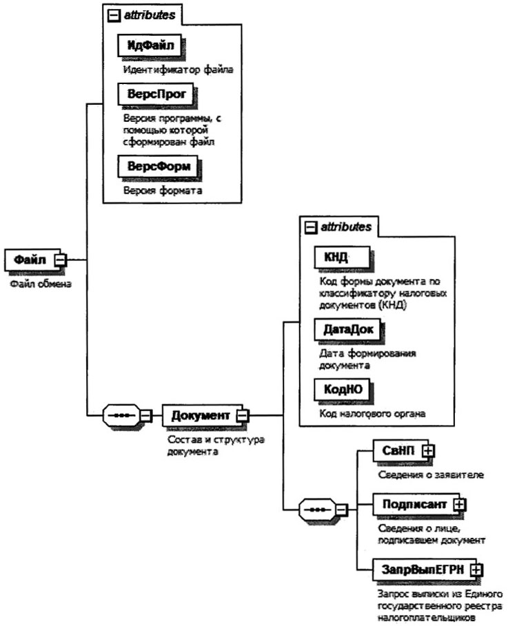
4. Логическая модель файла обмена представлена в виде диаграммы структуры файла обмена на рисунке 1 настоящего формата. Элементами логической модели файла обмена являются элементы и атрибуты XML-файла. Перечень структурных элементов логической модели файла обмена и сведения о них приведены в Таблицах 4.1 - 4.16 настоящего формата.
Для каждого структурного элемента логической модели файла обмена приводятся следующие сведения:
наименование элемента. Приводится полное наименование элемента. В строке таблицы могут быть описаны несколько элементов, наименования которых разделены символом "|". Такая форма записи применяется при наличии в файле обмена только одного элемента из описанных в этой строке;
сокращенное наименование (код) элемента. Приводится сокращенное наименование элемента. Синтаксис сокращенного наименования должен удовлетворять спецификации XML;
признак типа элемента. Может принимать следующие значения: "С" - сложный элемент логической модели (содержит вложенные элементы), "П" - простой элемент логической модели, реализованный в виде элемента XML-файла, "А" - простой элемент логической модели, реализованный в виде атрибута элемента XML-файла. Простой элемент логической модели не содержит вложенные элементы;
формат элемента. Формат элемента представляется следующими условными обозначениями: T - символьная строка; N - числовое значение (целое или дробное).
Формат символьной строки указывается в виде T(n-k) или T(=k), где: n - минимальное количество знаков, k - максимальное количество знаков, символ "-" - разделитель, символ "=" означает фиксированное количество знаков в строке. В случае, если минимальное количество знаков равно О, формат имеет вид T(0-k). В случае, если максимальное количество знаков не ограничено, формат имеет вид T(n-).
Формат числового значения указывается в виде N(m.k), где: m - максимальное количество знаков в числе, включая знак (для отрицательного числа), целую и дробную часть числа без разделяющей десятичной точки, к - максимальное число знаков дробной части числа. Если число знаков дробной части числа равно 0 (то есть число целое), формат числового значения имеет вид N(m).
Для простых элементов, являющихся базовыми в XML, например, элемент с типом "date", поле "Формат элемента" не заполняется. Для таких элементов в поле "Дополнительная информация" указывается тип базового элемента;
признак обязательности элемента определяет обязательность наличия элемента (совокупности наименования элемента и его значения) в файле обмена. Признак обязательности элемента может принимать следующие значения: "О" - наличие элемента в файле обмена обязательно; "Н" - наличие элемента в файле обмена необязательно, то есть элемент может отсутствовать. Если элемент принимает ограниченный перечень значений (по классификатору, справочнику, кодовому словарю), признак обязательности элемента дополняется символом "К". В случае, если количество реализаций элемента может быть более одной, признак обязательности элемента дополняется символом "М".
К вышеперечисленным признакам обязательности элемента может добавляться значение "У" в случае описания в XML-схеме условий, предъявляемых к элементу в файле обмена, описанных в графе "Дополнительная информация";
дополнительная информация содержит, при необходимости, требования к элементу файла обмена, не указанные ранее. Для сложных элементов указывается ссылка на таблицу, в которой описывается состав данного элемента. Для элементов, принимающих ограниченный перечень значений из классификатора (справочника, кодового словаря), указывается соответствующее наименование классификатора (справочника, кодового словаря) или приводится перечень возможных значений. Для классификатора (справочника, кодового словаря) может указываться ссылка на его местонахождение. Для элементов, использующих пользовательский тип данных, указывается наименование типового элемента.

Рисунок 1. Диаграмма структуры файла обмена
Таблица 4.1
Файл обмена (Файл)
Наименование элемента
Сокращенное наименование (код) элемента
Признак типа элемента
Формат элемента
Признак обязательности элемента
Дополнительная информация
Идентификатор файла
ИдФайл
А
T(1-255)
ОУ
Содержит (повторяет) имя сформированного файла (без расширения)
Версия программы, с помощью которой сформирован файл
ВерсПрог
А
T(1-40)
О
Версия формата
ВерсФорм
А
T(1-5)
О
Принимает значение: 5.01
Состав и структура документа
Документ
С
о
Состав элемента представлен в таблице 4.2
Таблица 4.2
Состав и структура документа (Документ)
Наименование элемента
Сокращенное наименование (код) элемента
Признак типа элемента
Формат элемента
Признак обязательности элемента
Дополнительная информация
Код формы документа по классификатору налоговых документов (КНД)
КНД
А
T(=7)
ОК
Типовой элемент <КНДТип>.
Принимает значение: 1110465
Дата формирования документа
ДатаДок
А
T(=10)
О
Типовой элемент <ДатаТип>.
Дата в формате ДД.ММ.ГГГГ
Код налогового органа
КодНО
А
T(=4)
ОК
Типовой элемент <СОНОТип>
Сведения о заявителе
СвНП
С
О
Состав элемента представлен в таблице 4.3
Сведения о лице, подписавшем документ
Подписант
С
О
Состав элемента представлен в таблице 4.8
Запрос выписки из Единого государственного реестра налогоплательщиков
ЗапрВыпЕГРН
С
О
Состав элемента представлен в таблице 4.10
Таблица 4.3
Сведения о заявителе (СвНП)
Наименование элемента
Сокращенное наименование (код) элемента
Признак типа элемента
Формат элемента
Признак обязательности элемента
Дополнительная информация
Признак заявителя
ПрЗаяв
А
T(=1)
ОК
Принимает значение:
1 - организация |
2 - физическое лицо
Заявитель - организация |
НПЮЛ
С
ОУ
Состав элемента представлен в таблице 4.4.
Элемент заполняется при <ПрЗаяв>=1
Заявитель - физическое лицо
НПФЛ
С
ОУ
Состав элемента представлен в таблице 4.5.
Элемент заполняется при <ПрЗаяв>=2
Таблица 4.4
Заявитель - организация (НПЮЛ)
Наименование элемента
Сокращенное наименование (код) элемента
Признак типа элемента
Формат элемента
Признак обязательности элемента
Дополнительная информация
Полное наименование организации
НаимОрг
А
T(1-1000)
О
ИНН организации
ИННЮЛ
А
T(=10)
О
Типовой элемент <ИННЮЛТип>
КПП
КПП
А
T(=9)
О
Типовой элемент <КППТип>
Таблица 4.5
Заявитель - физическое лицо (НПФЛ)
Наименование элемента
Сокращенное наименование (код) элемента
Признак типа элемента
Формат элемента
Признак обязательности элемента
Дополнительная информация
Фамилия, имя, отчество (при наличии)
ФИО
С
О
Типовой элемент <ФИОТип>.
Состав элемента представлен в таблице 4.16
ИНН физического лица |
ИННФЛ
П
T(=12)
О
Типовой элемент <ИННФЛТип>
Сведения о физическом лице
СвФЛ
С
О
Состав элемента представлен в таблице 4.6
Таблица 4.6
Сведения о физическом лице (СвФЛ)
Наименование элемента
Сокращенное наименование (код) элемента
Признак типа элемента
Формат элемента
Признак обязательности элемента
Дополнительная информация
Номер записи в ЕРН |
ИдЕРН
П
T(=12)
О
Принимает значение в виде XXXXXXXXXXXX,
где X - цифра от 0 до 9
Иные идентификационные данные и сведения о документе, удостоверяющем личность
ИдентДанСведДок
С
О
Состав элемента представлен в таблице 4.7
Таблица 4.7
Иные идентификационные данные и сведения о документе,
удостоверяющем личность (ИдентДанСведДок)
Наименование элемента
Сокращенное наименование (код) элемента
Признак типа элемента
Формат элемента
Признак обязательности элемента
Дополнительная информация
Дата рождения
ДатаРожд
А
T(=10)
О
Типовой элемент <ДатаТип>.
Дата в формате ДД.ММ.ГГГГ
Сведения о документе, удостоверяющем личность
УдЛичнФЛ
С
О
Типовой элемент <УдЛичнФЛСТип>.
Состав элемента представлен в таблице 4.15
Таблица 4.8
Сведения о лице, подписавшем документ (Подписант)
Наименование элемента
Сокращенное наименование (код) элемента
Признак типа элемента
Формат элемента
Признак обязательности элемента
Дополнительная информация
Признак лица, подписавшего документ
ПрПодп
А
T(=1)
ОК
Принимает значение:
1 - заявитель |
2 - представитель заявителя
Номер контактного телефона
Тлф
А
T(1-20)
Н
Фамилия, имя, отчество (при наличии)
ФИО
С
НУ
Типовой элемент <ФИОТип>.
Состав элемента представлен в таблице 4.16.
Элемент обязателен при выполнении одного из условий:
- <ПрПодп>=2 |
- <ПрПодп>=1 и наличие <НПЮЛ>
Сведения о представителе заявителя
СвПред
С
НУ
Состав элемента представлен в таблице 4.9
Таблица 4.9
Сведения о представителе заявителя (СвПред)
Наименование элемента
Сокращенное наименование (код) элемента
Признак типа элемента
Формат элемента
Признак обязательности элемента
Дополнительная информация
Наименование и реквизиты документа, подтверждающего полномочия представителя заявителя
НаимДок
А
T(1-120)
О
Для доверенности, совершенной в форме электронного документа, указывается только GUID доверенности
Таблица 4.10
Запрос выписки из Единого государственного реестра
налогоплательщиков (ЗапрВыпЕГРН)
Наименование элемента
Сокращенное наименование (код) элемента
Признак типа элемента
Формат элемента
Признак обязательности элемента
Дополнительная информация
Признак выписки
ПрВыписк
А
T(=1)
ОК
Принимает значение:
1 - о себе |
2 - о третьем лице
Запрос выписки из Единого государственного реестра налогоплательщиков о себе |
ЗапрВыпСеб
С
О
Состав элемента представлен в таблице 4.11.
Элемент заполняется при <ПрВыписк>=Т
Запрос выписки из Единого государственного реестра налогоплательщиков о третьем лице
ЗапрВыпТрЛицо
С
О
Состав элемента представлен в таблице 4.12
Элемент заполняется при <ПрВыписк>=2
Таблица 4.11
Запрос выписки из Единого государственного реестра
налогоплательщиков о себе (ЗапрВыпСеб)
Наименование элемента
Сокращенное наименование (код) элемента
Признак типа элемента
Формат элемента
Признак обязательности элемента
Дополнительная информация
Вид выписки
ВидВыписк
А
T(=1)
ОК
Принимает значение:
1 - в полном объеме |
2 - об идентификационном номере налогоплательщика физического лица |
3 - по условиям
Признак выбора субъекта Российской Федерации
ПрВыборСубРФ
А
T(=1)
НУ
Принимает значение:
1 - все субъекты Российской Федерации |
2 - выбранные субъекты Российской Федерации
Элемент обязателен при значении <ВидВыписк>=3, при других значениях <ВидВыписк> не заполняется
Признак выбора основания
ПрВыборОсн
А
T(=1)
НУ
Принимает значение:
1 - все основания |
2 - выбранные основания
Элемент обязателен при значении <ВидВыписк>=3, при других значениях <ВидВыписк> не заполняется
Код субъекта Российской Федерации или иной территории Российской Федерации
Регион
П
T(=2)
НМУ
Типовой элемент <ССРФТип>.
Принимает значение в соответствии с приложением N 2 к форме "Запрос выписки из Единого государственного реестра налогоплательщиков", утвержденной настоящим приказом.
Элемент обязателен при значении <ПрВыборСубРФ>=2, при других значениях <ПрВыборСубРФ> и при его отсутствии не заполняется
Код основания учета в налоговых органах
Основание
П
T(=2)
НМУ
Принимает значение в соответствии с приложением N 3 к форме "Запрос выписки из Единого государственного реестра налогоплательщиков", утвержденной настоящим приказом.
Элемент обязателен при значении <ПрВыборОсн>=2, при других значениях <ПрВыборОсн> и при его отсутствии не заполняется
Таблица 4.12
Запрос выписки о третьем лице из Единого государственного
реестра налогоплательщиков о третьем лице (ЗапрВыпТрЛицо)
Наименование элемента
Сокращенное наименование (код) элемента
Признак типа элемента
Формат элемента
Признак обязательности элемента
Дополнительная информация
Признак третьего лица
ПрТрЛицо
А
T(= 1)
ОК
Принимает значение:
1 - об организации |
2 - о физическом лице
Сведения об организации |
СвОрг
С
О
Состав элемента представлен в таблице 4.13.
Элемент заполняется при <ПрТрЛицо>=1
Сведения о физическом лице
СвФЛ
С
О
Состав элемента представлен в таблице 4.14.
Элемент заполняется при <ПрТрЛицо>=2
Таблица 4.13
Сведения об организации (СвОрг)
Наименование элемента
Сокращенное наименование (код) элемента
Признак типа элемента
Формат элемента
Признак обязательности элемента
Дополнительная информация
Полное наименование организации
НаимОрг
А
T(1-1000)
О
ИНН организации
ИННЮЛ
А
T(=10)
О
Типовой элемент <ИННЮЛТип>
Таблица 4.14
Сведения о физическом лице (СвФЛ)
Наименование элемента
Сокращенное наименование (код) элемента
Признак типа элемента
Формат элемента
Признак обязательности элемента
Дополнительная информация
Дата рождения
ДатаРожд
А
T(=10)
Н
Типовой элемент <ДатаТип>.
Дата в формате ДД.ММ.ГГГГ
Фамилия, имя, отчество (при наличии)
ФИО
С
О
Типовой элемент <ФИОТип>.
Состав элемента представлен в таблице 4.16
Сведения о документе, удостоверяющем личность
УдЛичнФЛ
С
О
Типовой элемент <УдЛичнФЛСТип>.
Состав элемента представлен в таблице 4.15
Таблица 4.15
Сведения о документе, удостоверяющем личность
(сокращенный) (УдЛичнФЛСТип)
Наименование элемента
Сокращенное наименование (код) элемента
Признак типа элемента
Формат элемента
Признак обязательности элемента
Дополнительная информация
Код вида документа
КодВидДок
А
T(=2)
ОК
Принимает значение в соответствии с приложением N 1 к форме "Запрос выписки из Единого государственного реестра налогоплательщиков" утвержденной настоящим приказом, а именно:
21 - паспорт гражданина Российской Федерации |
01 - паспорт гражданина СССР |
03 - свидетельство о рождении |
10 - паспорт иностранного гражданина |
11 - свидетельство о рассмотрении ходатайства о признании лица беженцем на территории Российской Федерации по существу |
12 - вид на жительство в Российской Федерации |
13 - удостоверение беженца |
15 - разрешение на временное проживание в Российской Федерации |
16 - временное удостоверение личности лица без гражданства в Российской Федерации |
19 - свидетельство о предоставлении временного убежища на территории Российской Федерации |
23 - свидетельство о рождении, выданное уполномоченным органом иностранного государства|
91 - иные документы, признаваемые в соответствии с законодательством Российской Федерации или в соответствии с международными договорами Российской Федерации в качестве документов, удостоверяющих личность налогоплательщика
Серия и номер документа, удостоверяющего личность
СерНомДок
А
T(1-25)
О
Типовой элемент <СПДУЛШТип>
Таблица 4.16
Фамилия, имя, отчество (ФИОТип)
Наименование элемента
Сокращенное наименование (код) элемента
Признак типа элемента
Формат элемента
Признак обязательности элемента
Дополнительная информация
Фамилия
Фамилия
А
T(1-60)
О
Имя
Имя
А
T(1-60)
О
Отчество
Отчество
А
T(1-60)
Н
Приложение N 3
к приказу ФНС России
от 13.11.2025 N ЕД-7-14/975@
Форма по КНД 1121005
наименование организации/фамилия, имя, отчество <1> физического лица, адрес для направления выписки или отметка о том, что выписка передана в электронной форме через личный кабинет налогоплательщика
Выписка
из Единого государственного реестра налогоплательщиков в отношении российской организации
N
(дата формирования)
(полное наименование организации)
/
(идентификационный номер налогоплательщика/код причины постановки на учет)
N п/п
Наименование показателя
Значение показателя
Выписка сформирована
полное наименование налогового органа и его код
(должность ответственного лица)
(подпись)
(фамилия и инициалы)
--------------------------------
<1> Отчество указывается при наличии.
Приложение N 4
к приказу ФНС России
от 13.11.2025 N ЕД-7-14/975@
Форма по КНД 1121006
наименование организации/фамилия, имя, отчество <1> физического лица, адрес для направления выписки или отметка о том, что выписка передана в электронной форме через личный кабинет налогоплательщика
Выписка
из Единого государственного реестра налогоплательщиков в отношении иностранной организации
N
(дата формирования)
(полное наименование организации)
(идентификационный номер налогоплательщика)
N п/п
Наименование показателя
Значение показателя
Выписка сформирована
полное наименование налогового органа и его код
(должность ответственного лица)
(подпись)
(фамилия и инициалы)
--------------------------------
<1> Отчество указывается при наличии.
Приложение N 5
к приказу ФНС России
от 13.11.2025 N ЕД-7-14/975@
Форма по КНД 1122003
наименование организации/фамилия, имя, отчество <1> физического лица, адрес для направления выписки или отметка о том, что выписка передана в электронной форме через личный кабинет налогоплательщика
Выписка
из Единого государственного реестра налогоплательщиков в отношении физического лица
N
(дата формирования)
(фамилия, имя, отчество <1>)
(идентификационный номер налогоплательщика)
N п/п
Наименование показателя
Значение показателя
Выписка сформирована
полное наименование налогового органа и его код
(должность ответственного лица)
(подпись)
(фамилия и инициалы)
--------------------------------
<1> Отчество указывается при наличии.
Приложение N 6
к приказу ФНС России
от 13.11.2025 N ЕД-7-14/975@
Форма по КНД 120410
наименование организации/фамилия, имя, отчество <1> физического лица, адрес для направления выписки или отметка о том, что выписка передана в электронной форме через личный кабинет налогоплательщика
Выписка
из Единого государственного реестра налогоплательщиков об отсутствии сведений
N
(дата формирования)
(фамилия, имя, отчество <1>/наименование организации, указанные в запросе)
Выписка составлена
полное наименование налогового органа и его код
(должность ответственного лица)
(подпись)
(фамилия и инициалы)
--------------------------------
<1> Отчество указывается при наличии.