<Письмо> Минсельхоза России от 17.10.2025 N АР-15-27/22432
МИНИСТЕРСТВО СЕЛЬСКОГО ХОЗЯЙСТВА РОССИЙСКОЙ ФЕДЕРАЦИИ
ПИСЬМО
от 17 октября 2025 г. N АР-15-27/22432
В соответствии с подпунктом 1 пункта 3 решения Совета по вопросам агропромышленного комплекса и природопользования при Совете Федерации Федерального Собрания Российской Федерации от 4 августа 2025 г. N 3.7-11/2817 и в целях соблюдения органами государственной власти субъектов Российской Федерации единого подхода при реализации процедуры перевода земельных участков из земель сельскохозяйственного назначения в земли иных категорий, установленной положениями Федерального закона от 21 декабря 2004 г. N 172-ФЗ "О переводе земель или земельных участков из одной категории в другую" (далее - Закон о переводе) в редакции Федерального закона от 1 апреля 2025 г. N 52-ФЗ "О внесении изменений в отдельные законодательные акты Российской Федерации" (далее - Закон о переводе в новой редакции), Минсельхоз России рекомендует учитывать в работе следующий порядок перевода земель сельскохозяйственного назначения или земельных участков в составе таких земель в другую категорию.
В соответствии с частью 1 статьи 3 Закона о переводе ходатайство о переводе земель сельскохозяйственного назначения в другую категорию или ходатайство о переводе земельных участков из состава земель сельскохозяйственного назначения в другую категорию (далее - ходатайство) направляется заинтересованным лицом в исполнительный орган государственной власти, уполномоченный на рассмотрение этого ходатайства.
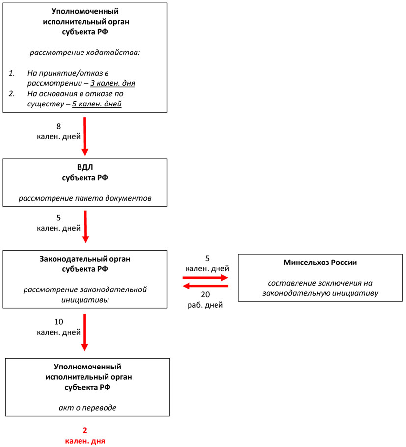
Уполномоченный исполнительный орган субъекта Российской Федерации в течение 3 календарных дней со дня поступления ходатайства проверяет комплектность документов на наличие оснований для отказа в принятии к рассмотрению такого ходатайства, установленных частью 2 статьи 3 Закона о переводе в новой редакции.
При отсутствии оснований для отказа в принятии к рассмотрению соответствующего ходатайства уполномоченный исполнительный орган субъекта Российской Федерации вправе рассмотреть такое ходатайство по существу и при наличии оснований, установленных положениями статьи 4 и части 2 статьи 7 Закона о переводе, принять акт об отказе в переводе земель сельскохозяйственного назначения в другую категорию (далее - акт об отказе в переводе).
После принятия к рассмотрению ходатайства уполномоченный исполнительный орган субъекта Российской Федерации в случае отсутствия оснований для отказа по существу в течение 5 календарных дней направляет предложение о переводе земельного участка из земель сельскохозяйственного назначения в земли иных категорий (далее - предложение) высшему должностному лицу субъекта Российской Федерации (часть 10 статьи 3 Закона о переводе в новой редакции).
В случае несогласия высшего должностного лица субъекта Российской Федерации с предложением уполномоченный исполнительный орган субъекта Российской Федерации в пределах срока, установленного пунктом 2 части 4 статьи 3 Закона о переводе, принимает акт об отказе в переводе (часть 12 статьи 3 Закона о переводе в новой редакции).
В связи с тем, что часть 13 статьи 3 Закона о переводе в новой редакции не ограничивает полномочия высшего должностного лица субъекта Российской Федерации, законодательного органа субъекта Российской Федерации в части направления законодательной инициативы, предусматривающей перевод земель сельскохозяйственных угодий или земельных участков в составе таких земель из земель сельскохозяйственного назначения в другую категорию (далее - законодательная инициатива) для получения заключения Минсельхоза России в целях ее рассмотрения законодательным органом субъекта Российской Федерации, алгоритм дальнейших действий предусматривает несколько возможных вариантов.
Вариант 1.
В случае согласия с предложением высшее должностное лицо субъекта Российской Федерации в течение 5 календарных дней со дня его поступления одновременно направляет законодательную инициативу в Минсельхоз России для рассмотрения и в законодательный орган субъекта Российской Федерации.
Минсельхоз России в течение 20 рабочих дней со дня поступления на рассмотрение законодательной инициативы направляет соответствующее заключение высшему должностному лицу субъекта Российской Федерации и в законодательный орган субъекта Российской Федерации. В случае ненаправления Минсельхозом России заключения на поступившую законодательную инициативу в установленный срок считается, что представлено заключение об отсутствии замечаний к законодательной инициативе (части 11, 13 статьи 3 Закона о переводе в новой редакции).
В случае если перевод осуществляется в отношении земель сельскохозяйственного назначения, не относящихся к землям сельскохозяйственных угодий или земельным участкам в составе таких земель, то положения части 13 статьи 3 Закона о переводе в новой редакции на такие земли не распространяются.
Вариант 2.
В случае согласия с предложением высшее должностное лицо субъекта Российской Федерации в течение 5 календарных дней со дня его поступления направляет в Минсельхоз России для рассмотрения планируемую к внесению законодательную инициативу.
Минсельхоз России в течение 20 рабочих дней со дня поступления на рассмотрение законодательной инициативы направляет соответствующее заключение высшему должностному лицу субъекта Российской Федерации и в законодательный орган субъекта Российской Федерации. В случае ненаправления Минсельхозом России заключения на поступившую законодательную инициативу в установленный срок считается, что представлено заключение об отсутствии замечаний к законодательной инициативе (части 11, 13 статьи 3 Закона о переводе в новой редакции).
Высшее должностное лицо субъекта Российской Федерации в течение 5 календарных дней со дня получения заключения Минсельхоза России на законодательную инициативу (или со дня, следующего за днем истечения срока предоставления заключения Минсельхозом России) направляет в законодательный орган субъекта Российской Федерации законодательную инициативу.
В случае если перевод осуществляется в отношении земель сельскохозяйственного назначения, не относящихся к землям сельскохозяйственных угодий или земельным участкам в составе таких земель, то положения части 13 статьи 3 Закона о переводе в новой редакции на такие земли не распространяются.
Вариант 3.
В случае согласия с соответствующим предложением высшее должностное лицо субъекта Российской Федерации в течение 5 календарных дней со дня его поступления направляет в законодательный орган субъекта Российской Федерации соответствующую законодательную инициативу (часть 11 статьи 3 Закона о переводе в новой редакции).
Законодательный орган субъекта Российской Федерации в течение 5 календарных дней с даты поступления соответствующей законодательной инициативы направляет ее на рассмотрение в Минсельхоз России.
В свою очередь Минсельхоз России в течение 20 рабочих дней со дня поступления на рассмотрение законодательной инициативы направляет соответствующее заключение в законодательный орган субъекта Российской Федерации (часть 13 статьи 3 Закона о переводе в новой редакции). В случае ненаправления Минсельхозом России заключения на поступившую законодательную инициативу в установленный срок считается, что представлено заключение об отсутствии замечаний к законодательной инициативе (часть 13 статьи 3 Закона о переводе в новой редакции).
В случае если перевод осуществляется в отношении земель сельскохозяйственного назначения, не относящихся к землям сельскохозяйственных угодий или земельным участкам в составе таких земель, то положения части 13 статьи 3 Закона о переводе в новой редакции на такие земли не распространяются.
С учетом вышеуказанных вариантов порядка рассмотрения высшим должностным лицом субъекта Российской Федерации предложения и направления законодательной инициативы в законодательный орган Российской Федерации дальнейший порядок перевода земель сельскохозяйственного назначения или земельных участков в составе таких земель в другую категорию представляется следующим.
Законодательный орган субъекта Российской Федерации в течение 10 календарных дней со дня поступления законодательный инициативы (но не ранее дня, следующего за днем истечения срока предоставления заключения Минсельхозом России, в случае, когда получение такого заключения предусмотрено частью 13 статьи 3 Закона о переводе в новой редакции), в случае отсутствия оснований, установленных положениями статей 4, 7 Закона о переводе, принимает соответствующий закон субъекта Российской Федерации.
Частью 5 статьи 3 Закона о переводе установлен состав сведений, включаемый в акт о переводе. В связи с этим в составе сведений, включаемых в законодательную инициативу должны предусматриваться исчерпывающие сведения, необходимые для принятия акта о переводе.
После принятия закона субъекта Российской Федерации о переводе земель сельскохозяйственного назначения или земельных участков в составе таких земель в другую категорию уполномоченный исполнительный орган субъекта Российской Федерации в течение 2 календарных дней со дня принятия закона субъекта Российской Федерации принимает соответствующий акт о переводе земель сельскохозяйственного назначения или земельных участков в составе таких земель в другую категорию (далее - акт о переводе) (часть 9 статьи 3 Закона о переводе в новой редакции).
С учетом вышеизложенного, по мнению Минсельхоза России, представляется необходимым также:
1. В нормативных правовых актах, регулирующих деятельность исполнительных органов субъектов Российской Федерации, уполномоченных на перевод земель или земельных участков из одной категории в другую в отношении земель сельскохозяйственного назначения или земельных участков в составе таких земель, предусмотреть полномочия по:
1.1. принятию, отказу в принятии к рассмотрению ходатайства;
1.2. направлению высшему должностному лицу субъекта Российской Федерации предложения;
1.2.1. принятию акта о переводе, акта об отказе в переводе.
2. В нормативных правовых актах, регулирующих деятельность высших должностных лиц субъектов Российской Федерации, предусмотреть полномочия по:
2.1. рассмотрению предложения;
2.2. направлению законодательной инициативы в законодательный орган субъекта Российской Федерации;
2.3. направлению законодательной инициативы в Министерство сельского хозяйства Российской Федерации;
3. В нормативных правовых актах, регулирующих законопроектную деятельность, порядок взаимодействия с федеральными органами исполнительной власти, предусмотреть вопросы, касающиеся рассмотрения, направления законодательной инициативы в Минсельхоз России и внесения указанной законодательной инициативы в законодательный орган субъекта Российской Федерации.
4. В нормативных правовых актах, регулирующих деятельность законодательных органов субъектов Российской Федерации, предусмотреть:
4.1. изменения в части правотворческой деятельности по вопросам, касающимся прохождения законодательной инициативы в законодательном органе субъекта Российской Федерации;
4.2. полномочия по:
рассмотрению законодательной инициативы;
направлению законодательной инициативы в Минсельхоз России.
4.3. об одобрении либо отклонении законодательной инициативы.
А.В.РАЗИН
Приложение
БЛОК-СХЕМА
ПРОЦЕДУРЫ ПЕРЕВОДА ЗЕМЕЛЬ СЕЛЬСКОХОЗЯЙСТВЕННЫХ УГОДИЙ
Вариант 1

Вариант 2

Вариант 3
